-
Zibll子比主题V4.0破解 | WordPress主题
简介:Zibll子比主题专为阅读类网站开发,设计简约优雅、功能全面。UI界面模块化、多种布局、多种显示效果可选择,高度自由化,更容易搭配出自己喜欢的网站。支持付费阅读,付费下载功能和用户VIP会员系统,为站长提供有力的生产力。整体的开发理念都是围绕着阅读体验!减少花里胡哨的沉郁功能,把核心都集中在内容上。页面的布局、间距、功能都精心设计,只为让页面浏览更加自然,让用户更加易于阅读,让作者更加易于写…- 12
- 0
-
WordPress响应式中文网址导航主题模板HaoWa1.3.1
HaoWA 主题除主体导航列表外,对主题所需的小模块都进行了开放式的 HTML 编辑器形式的功能配置,同时预留出默认的代码结构,方便大家在现有的代码结构上进行功能调整。 同时加入了字体图标 Font Awesome 的 CDN。 HaoWa 主题导航介绍: 支持跨平台响应式 支持站内及站外搜索 支持头部 banner 背景图片自定义 支持菜单自定义 支持分类锚链接定向 支持导航详情介绍页面 支持文… -
WordPress简约大气昼夜切换导航主题模板NDNAV主题
简介:WordPress简约大气昼夜切换导航主题模板NDNAV主题 带游客投稿功能这款主题界面、功能都非常简洁。作者把这款定位为简约导航主题,所以这款WordPress导航主题没有过多的花里胡哨功能,也保证了这款主题的优化速度。主题自带暗黑模式一键切换,多种功能模块随心搭配,更有游客自动投稿,可以说是导航主题中的良心之作了。主题功能昼夜双版,一键切换多种功能卡片,随意搭配体积小,速度快界面优美,简… -
Discuz插件-注册选择扩展组 1.2
本应用可在会员注册时给用户提供选择加入扩展组的接口,管理员对自定义组稍加变化和权限设置,即可实现各种丰富的互动效果 会员通过本应用注册进入设定的特殊用户组,直接生效,是不需要任何审核的,购买请注意 注意:请使用自定义用户组进行权限的扩展,并对自定义用户组进行合理的权限分配设置,避免会员拥有不当权限- 3
- 0
-
WordPress二次元博客主题Sakurairo
简介: WordPress二次元博客主题Sakurairo v1.13.6はなあかり Update」 | 一个多彩、实用、易于上手、具有强大自定义功能的WordPress主题(基于Sakura主题)。 使用教程: 1、解压完成后进入 WordPress 后台- > 外观 -> 主题- > 启用 Sakurairo 主题即可 2、直接将你下载好的压缩包上传放在网站根目录/wp-co…- 10
- 0
-
佛系WordPress主题 lolimeow响应式个人博客主题模板
简介: 据说lolimeow主题的作者是个妹子,主题基于bootstrap框架,自带合集比较实用功能,自带一些优化和代码优化,支持无分类链接,如果你用插件就别开,更新到了V1.2版 PS:还有很多功能可以做,但是没有做上,尽量减少主题的查询压力优化速度为主 建议把主题前端文件放到OS上或者七牛之类,这样可以达到更好的打开速度 会员中心可以开关,如果不要就不要开 启用主题后,主题设置面板上需要点下保… -
MirageV资讯类个人博客主题源码/WordPress主题/全开源
MirageV资讯类个人博客主题源码/WordPress主题/全开源 MirageV 是一款开源的 WordPress 主题,支持自适应、暗黑模式、多语言等功能,可快速构建高质量的网站。 主题特色: 开源无加密 支持白天与暗黑模式 支持中文、英文和日文切换 首页无刷新加载 自适应设计,兼容多种主流浏览器 自定义主色调 自定义SMTP支持 内置SEO功能 文章支持点赞、收藏、海报生成分享 丰富的小工… -
CoreNext主题源码 V1.7.1开心版 WordPress轻量高性能主题
CoreNext主题源码 V1.7.1免授权版 WordPress轻量高性能主题 主题概述:CoreNext 是果核开发的 WordPress主题,由 CorePress Pro 主题重构而来。采用 Vue 和 element 库结合开发,具有先进架构和高性能,功能强大,如新增文章关联功能、设备图标等,还优化了主题设置页面和功能模块外观 。 版本信息:本次提供的是 1.7.1.1 开心版本,已离线… -
Astra独立站全套主题整理 带pro版插件
Astra是一款广受欢迎的WordPress主题,以下将从多个方面对其进行详细介绍: 主题概述 Astra是一款轻量级、漂亮的WordPress主题,在wordpress.org 官网下载量超过100万,多年下载量稳居第一名,全球超百万人使用它来搭建独立站。它可以用于搭建个人博客、作品集网站、企业网站、电商网站等各类网站,适合新手和经验丰富的开发者。 选择Astra主题的原因 简单易用:非常适合新… -
ThnBo | 一款缩略图美化WordPress插件
WordPress程序中有很多插件给广大站长带来了便利,但还是有部分细节内容是不完善的,我个人是想做一个专业的源码下载站,但是每次都觉得做图很麻烦,也找不到相关插件来替代这方面的工作,索性直接开发了一款插件来使用.经过这段时间的开发和测试,ThnBo V1.0正式版也推出跟大家见面啦,此项目打算定为公益项目,让更多站长受益。插件介绍ThnBo是一款针对于WordPress开发的缩略图美化插件,它极…- 3
- 0
-
Mine Video Player - 视频播放器WordPress插件
支持剧集列表,支持多组视频来源,这款视频播放器WordPress插件支持m3u8/mp4等网页视频格式,同时支持直播源,也可将主流视频站的视频通过第三方解析程序来播放轻松实现视频在wp页面播放,支持剧集列表,支持多组视频来源,这款视频播放器WordPress插件支持m3u8/mp4等网页视频格式,同时支持直播源,也可将主流视频站的视频通过第三方解析程序来播放,视频来源和解析接口可随意配置。插件介绍…- 6
- 0
-
ErphpdownV11.7会员推广下载/付费下载资源/付费查看内容 WordPress插件
会员推广下载专业版 WordPress插件(erphpdown)是模板兔开发的一款针对虚拟资源收费下载/付费下载/收费查看/付费查看/VIP下载查看的插件,经过完美测试运行于wordpress 3.x-5.x版本。后续模板兔会增加更多实用的功能。 模板兔已针对此插件开发了一个前端用户中心,基本适用于任何主题(不排除有的主题使用错位的可能),此前端个人中心页面模板免费赠送。本插件无域名限…- 6
- 0
-
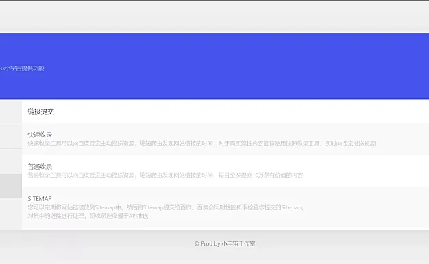
小宇宙 - WordPress优化插件
这款WordPress插件主要功能是做站点的SEO,可以分别设置首页、文章页、分类页的TDK,也集成了百度的快速提交和普通提交功能,也能生成站点sitemap。写了个WordPress插件,主要功能是做站点的SEO,可以分别设置首页、文章页、分类页的TDK,也集成了百度的快速提交和普通提交功能,也能生成站点sitemap。大家对这款WordPress插件有兴趣的可以安装看下,如果遇到问题可以反馈给… -
龙年活动红包掉落 WordPress 子比主题插件
简介:龙年活动红包掉落 WordPress 子比主题插件2024 龙年活动红包掉落活动是一个 WordPress 子比主题插件,用于实现指定日期红包掉落并给用户领取积分或余额。该插件可以让网站管理员对活动进行配置,并在指定日期自动发放红包,吸引用户参与活动,增加互动。使用教程子比主题里面 上传文件 2024hb.php引入文件 functions.php中引入在 functions.phprequ…- 4
- 0
幸运之星正在降临...
点击领取今天的签到奖励!
恭喜!您今天获得了{{mission.data.mission.credit}}积分
我的优惠劵
-
¥优惠劵使用时效:无法使用使用时效:
之前
使用时效:永久有效优惠劵ID:×
没有优惠劵可用!























































